Skip to main content

RB5009UPr+S+IN

A new version of our popular heavy-duty RB5009 router with PoE-in and PoE-out on all ports. Perfect for small and medium ISPs. 2.5 Gigabit Ethernet & 10 Gigabit SFP+, numerous powering options.

ARM64
Quad-core CPU
2.5G
PoE
ROS v7
SFP/SFP+
RB5009UPr+S+IN
Product image
Product image
Product image
Product image thumbnail
Product image thumbnail
Product image thumbnail

It’s all about the power...

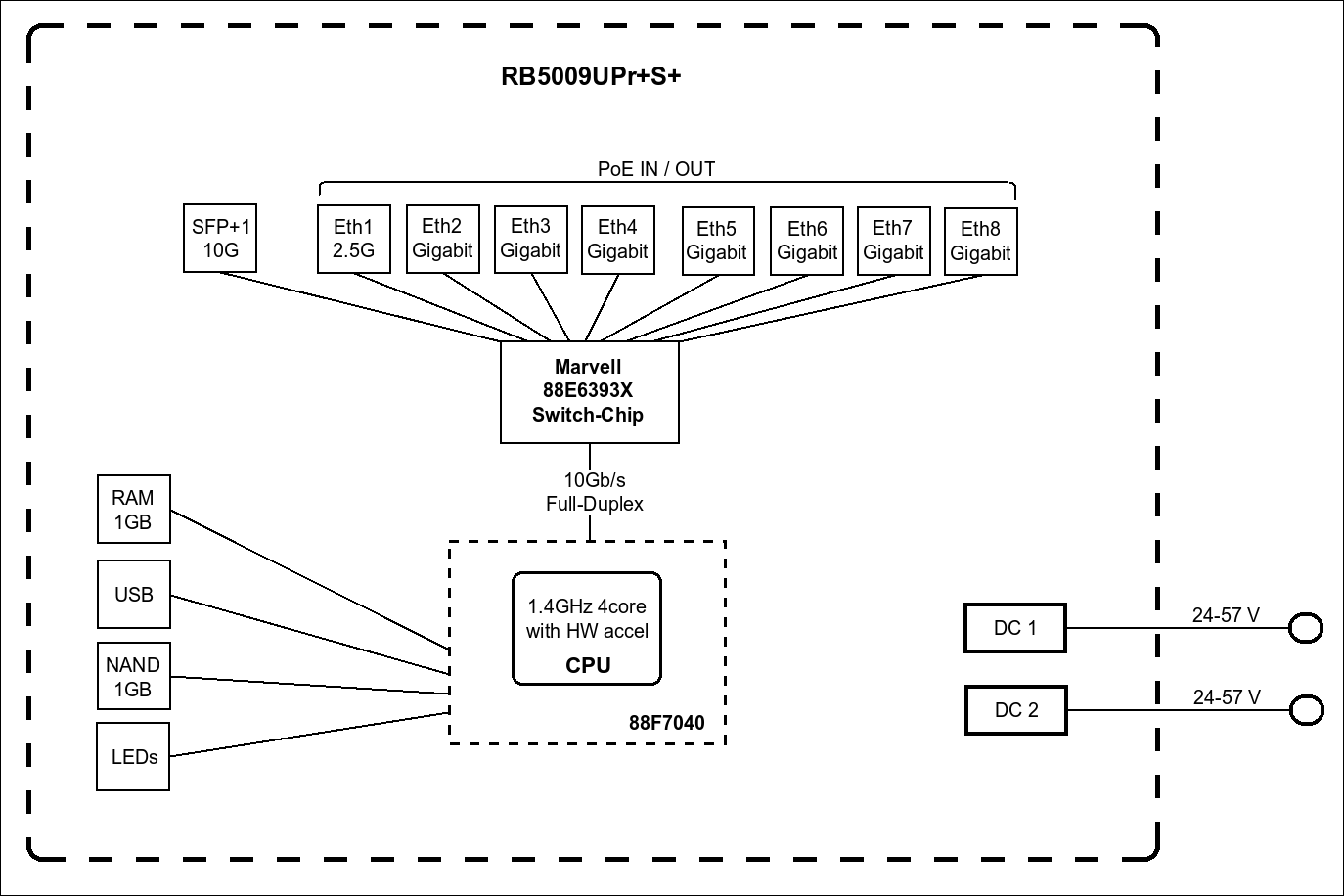
This version of the RB5009 has all the bells and whistles of the previous model: Gigabit Ethernet, 2.5 Gigabit Ethernet, and a 10 Gigabit SFP+ cage for fiber connectivity. It has the speed, the power, and the durability. But this time, we have added PoE-in & PoE-out on all eight Ethernet ports. Combined with the 2-pin (5.08mm 1x2pin) connector and the DC jack, you’re getting 10 separate ways of powering. Dual redundant power supplies would usually take your uninterrupted uptime to the next level. RB5009UPr+S+IN takes it one step above that!

All power options support a wide voltage range of 24 – 57 V. However, you can not mix the voltages. If you’re using PoE-out to power other devices, the board will choose the source with the highest voltage (DC jack or the 2-pin connector) to power those.

Each PoE-out port can supply up to 25W of power. All the ports combined are limited to 130W, which should be enough for most setups. You can specify maximum available power from your power sources manually, if necessary. When it comes to PoE-out features, the new RB5009 can trade blows with our legendary PoE switches: CRS354 & CRS328. In the smallest possible form-factor and for the best price on the market!

Protect your uptime, protect your tranquility!

So what exactly happens if there is a problem with one of your power sources? Here’s a quick example: you have 24V on the DC jack, 48V on the 2-pin connector, and 57V on the PoE-in. The board itself gets powered by the highest voltage input – the PoE-in. If there’s a problem, RB5009 will fall back to the second highest voltage - the 2-pin connector. And if that fails – there’s the 24V option on the DC jack.

What about the PoE-out devices? Once again – the highest voltage wins. PoE-out devices will draw power from the 48V source on the 2-pin connector. If that fails – the 24V on the DC jack come into play. The board will always reserve 20 watts to power itself. If there is not enough power for all the PoE-out ports, it will start disabling the ones with the lowest priority. You can set the port priority manually.

This tiny form-factor shines anywhere: from confined research facilities and offices to huge corporate server rooms. And don’t forget that you can mount FOUR of these routers in a single 1U rackmount space

With the new RB5009, we want to empower all the small and medium ISPs that are always on the lookout for the most cost-effective and robust solutions. It is a perfect addition to our previous GPEN devices – a line of products designed to replace the expensive GPON solutions.

With so many powering options and a durable metallic case, the new RB5009 redefines affordable reliability.

*802.3af/at PoE-In only on Ether1!

Video thumbnail

Specification

Specifications
  • Product code RB5009UPr+S+IN
  • Suggested price $299.00
  • Architecture ARM 64bit
  • CPU 88F7040
  • CPU core count 4
  • CPU nominal frequency 350-1400 (auto) MHz
  • CPU Threads count 4
  • Switch chip model 88E6393
  • RouterOS license 5
  • Operating System RouterOS v7
  • Size of RAM 1 GB
  • Storage size 1 GB
  • Storage type NAND
  • MTBF Approximately 200'000 hours at 25C
  • Tested ambient temperature -40°C to 60°C
Powering
  • Number of DC inputs 3 (DC jack, PoE-IN, 2-pin terminal)
  • DC jack input Voltage 24-57 V
  • 2-pin terminal input Voltage 24-57 V
  • Max power consumption 150 W
  • Max power consumption without attachments 16 W
  • PoE in 802.3af/at (ether1), Mode B (ether2-ether8)
  • Cooling type Passive
  • PoE in input Voltage 24-57 V
PoE-out
  • PoE-out ports Ether1-Ether8
  • PoE out 802.3af/at
  • Low voltage PoE-Out current limit 900 mA
  • High voltage PoE-Out current limit 440 mA
  • Max total out (A) 2.59 A
  • Total output current 2.28
  • Total output power 130
Ethernet
  • 10/100/1000 Ethernet ports 7
  • Number of 1G Ethernet ports with Reverse PoE (PoE-in) 7
  • Number of 2.5G Ethernet ports 1
  • Number of 2.5G Ethernet ports with Reverse PoE (PoE-in) 1
Fiber
  • SFP+ ports 1
Peripherals
  • Number of USB ports 1
  • USB Power Reset Yes
  • USB slot type USB 3.0 type A
  • Max USB current (A) 1.5
Other
  • CPU temperature monitor Yes
  • Current Monitor Yes
  • PCB temperature monitor Yes
  • Voltage Monitor Yes
Certification & Approvals
  • Certification CE, EAC, ROHS
  • IP 20
Included parts
Note
The device has an operating system preinstalled and licensed. No separate purchase is necessary and the product is ready to use. The device includes free software updates for the life of the product or a minimum of 5 years starting from date of purchase.
Ethernet test results
IPsec test results

Documents

Brochure

Read product brochure and find out about features and specification
.PDF
Brochure PDF first page

Download

Latest RouterOS stable release v7.20.6 download files for arm64 devices.
System Package
More in download page