Skip to main content

RB5009UG+S+IN

The ultimate heavy-duty home lab router with USB 3.0, 1G and 2.5G Ethernet and a 10G SFP+ cage. You can mount four of these new routers in a single 1U rackmount space! Unprecedented processing power in such a small form factor.

ARM64
Quad-core CPU
2.5G
PoE
ROS v7
SFP/SFP+
RB5009UG+S+IN
Product image
Product image
Product image
Product image
Product image thumbnail
Product image thumbnail
Product image thumbnail
Product image thumbnail

Double the usual performance: we took your feedback from the MikroTik User Meetings to create the perfect home lab router: compact, powerful, with multiple powering options and efficient cooling.RB5009 has it all, and even more!

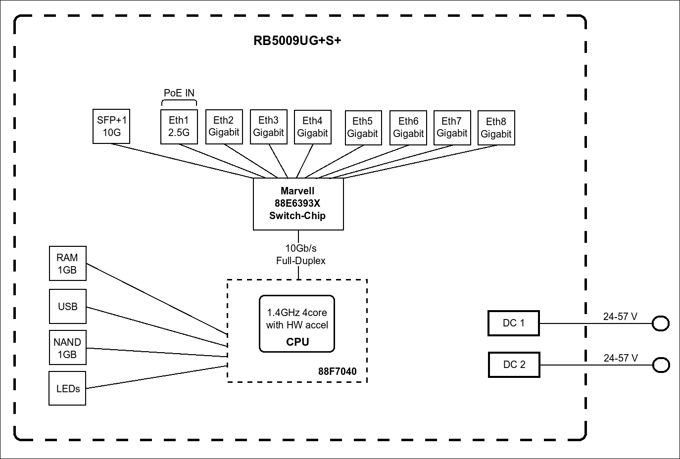
The board features 9 wired ports and a full-sized USB 3.0. Seven of the ports are Gigabit Ethernet, another one is 2.5 Gigabit Ethernet, and the last one is a 10G SFP+ cage. All the ports are connected to a powerful Marvell Amethyst family switch-chip with a 10 Gbps full-duplex line leading to the Marvell Armada Quad-core ARMv8 1.4 GHz CPU. Both CPU and the switch-chip are located on the bottom of the board – so the case acts as a massive heat-sink!

RB5009UG+S+IN can be powered in 3 different ways:

a) PoE-in from Ethernet port #1

b) DC Jack

c) 2-pin terminal (5.08mm 1x2pin) on the side

Boards come with 1GB of DDR4 RAM and 1GB NAND storage. This combination of ports and components, compared to our other products in a similar form factor, provides almost double the performance in configurations with heavy CPU loads.

With a simple set of mounting accessories, you can mount FOUR of these routers in a single 1U rackmount space! No more server-room-Tetris, just pure productivity.

Video thumbnail

Specification

Specifications
  • Product code RB5009UG+S+IN
  • Suggested price $219.00
  • Architecture ARM 64bit
  • CPU 88F7040
  • CPU core count 4
  • CPU nominal frequency 350-1400 (auto) MHz
  • CPU Threads count 4
  • Switch chip model 88E6393
  • Dimensions 220 x 125 x 22 mm
  • RouterOS license 5
  • Operating System RouterOS v7
  • Size of RAM 1 GB
  • Storage size 1 GB
  • Storage type NAND
  • MTBF Approximately 200'000 hours at 25C
  • Tested ambient temperature -40°C to 60°C
Powering
  • Number of DC inputs 3 (DC jack, PoE-IN, 2-pin terminal)
  • DC jack input Voltage 24-57 V
  • 2-pin terminal input Voltage 24-57 V
  • Max power consumption 25 W
  • Max power consumption without attachments 14 W
  • PoE in 802.3af/at
  • Cooling type Passive
  • PoE in input Voltage 24-57 V
Ethernet
  • 10/100/1000 Ethernet ports 7
  • Number of 2.5G Ethernet ports 1
Fiber
  • SFP+ ports 1
Peripherals
  • Number of USB ports 1
  • USB Power Reset Yes
  • USB slot type USB 3.0 type A
  • Max USB current (A) 1.5
Other
  • CPU temperature monitor Yes
Certification & Approvals
  • Certification CE, EAC, ROHS
Included parts
Note
The device has an operating system preinstalled and licensed. No separate purchase is necessary and the product is ready to use. The device includes free software updates for the life of the product or a minimum of 5 years starting from date of purchase.
Ethernet test results
IPsec test results

Documents

Brochure

Read product brochure and find out about features and specification
.PDF
Brochure PDF first page

Download

Latest RouterOS stable release v7.20.6 download files for arm64 devices.
System Package
More in download page