Skip to main content

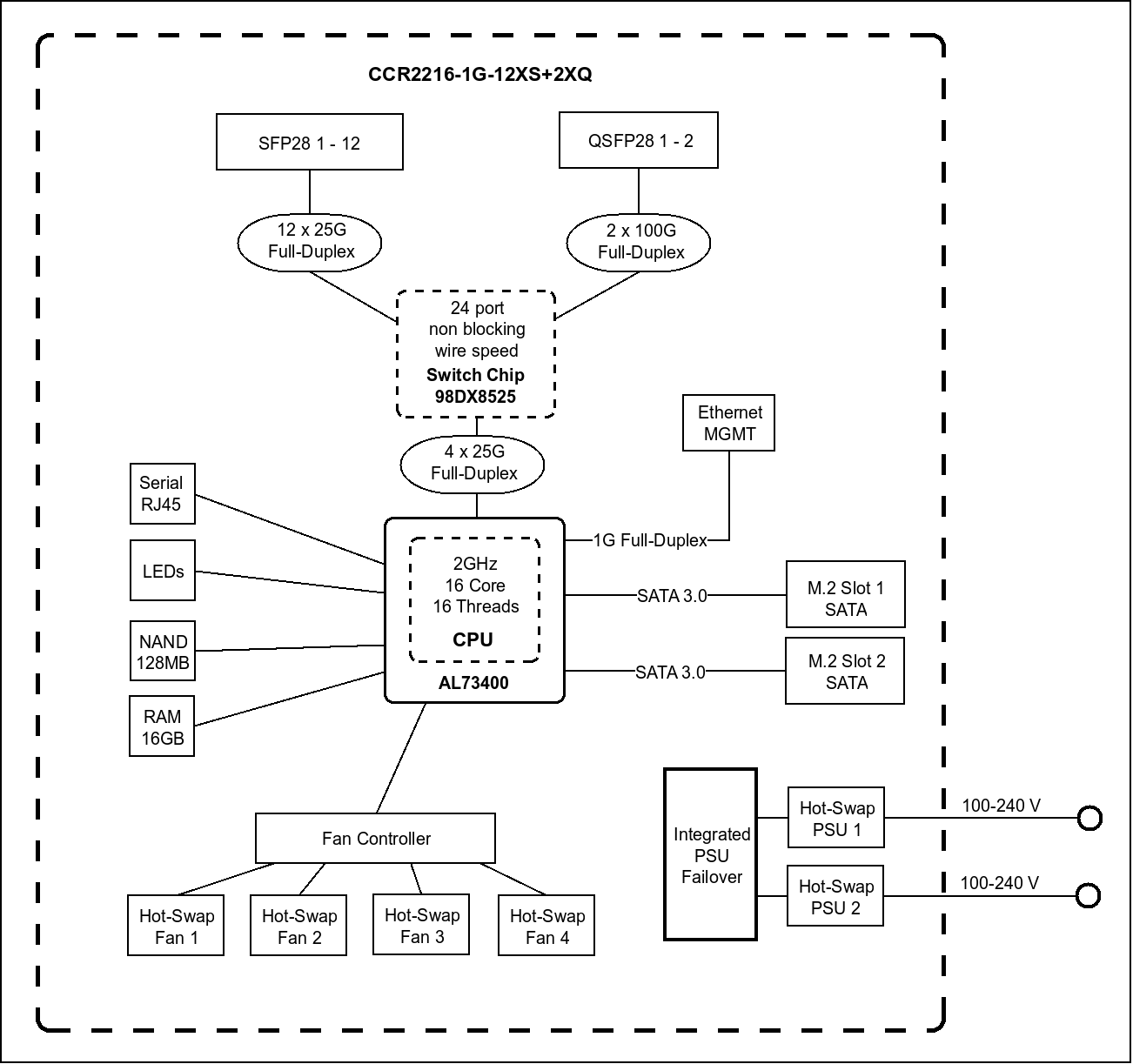
CCR2216-1G-12XS-2XQ

The new MikroTik flagship with the power of a whole fleet. Unleash the power of 100 Gigabit networking with L3 Hardware Offloading! This router can be a handy drop-in upgrade for existing CCR1072 setups.

ARM64
100G
M.2
ROS v7
CCR2216-1G-12XS-2XQ
Product image
Product image
Product image
Product image
Product image
Product image
Product image thumbnail
Product image thumbnail
Product image thumbnail
Product image thumbnail
Product image thumbnail
Product image thumbnail

Start your 100 Gigabit journey with our new flagship product: the Cloud Core Router 2216! Its powerful 16-core CPU can trade blows with the mighty 72-core Tile CPU of our previous flagship - the CCR1072.

But the exceptional Marvell Prestera Aldrin2 switch-chip really takes it to the next level with L3 Hardware Offloading! Our previous CCR2116 featured a switch-chip with four 10G CPU connection lines, but this time there are four 25G lines!

There are 2x QSFP28 cages for blazing-fast 100 Gigabit connectivity, 12x SFP28 cages for 25 Gigabit networking, and a Gigabit Ethernet port. The device comes with 16 GB of RAM, decent NAND storage, and two M.2 SATA slots for additional storage. There are four hot-swappable fans, as well as dual-redundant hot-swap power supplies. And these PSUs might look familiar if you have used our CCR1072 before: you can keep using your previous hot-swap power supplies and SFP modules.

You’re saving time and money on accessories, while also getting better performance with lower power consumption.. This is the perfect drop-in upgrade for existing CCR1072 setups!

Video thumbnail

Specification

Specifications
  • Product code CCR2216-1G-12XS-2XQ
  • Suggested price $2,795.00
  • Architecture ARM 64bit
  • CPU AL73400
  • CPU core count 16
  • CPU nominal frequency 2000 MHz
  • CPU Threads count 16
  • Switch chip model 98DX8525
  • Dimensions 443 x 367 x 44 mm
  • RouterOS license 6
  • Operating System RouterOS v7
  • Size of RAM 16 GB
  • Storage size 128 MB
  • Storage type NAND
  • MTBF Approximately 200'000 hours at 25C
  • Tested ambient temperature -20°C to 60°C
Powering
  • Number of AC inputs 2
  • AC input range 100-240
  • Number of PSU slots 2
  • Frequency (Hz) 50-60
  • Max power consumption 128 W
  • Max power consumption without attachments 80 W
  • Cooling type 4 fans
Ethernet
  • 10/100/1000 Ethernet ports 1
Fiber
  • Number of 25G SFP28 ports 12
  • Number of 100G QSFP28 ports 2
Peripherals
  • Serial console port RJ45
  • Number of M.2 slots 2
Other
  • CPU temperature monitor Yes
  • PCB temperature monitor Yes
  • Voltage Monitor Yes
Certification & Approvals
  • Certification CE, EAC, ROHS
  • IP 20
Included parts
Note
The device has an operating system preinstalled and licensed. No separate purchase is necessary and the product is ready to use. The device includes free software updates for the life of the product or a minimum of 5 years starting from date of purchase.
Ethernet test results
IPsec test results

Documents

Brochure

Read product brochure and find out about features and specification
.PDF
Brochure PDF first page

Download

Latest RouterOS stable release v7.20.6 download files for arm64 devices.
System Package
More in download page