Skip to main content

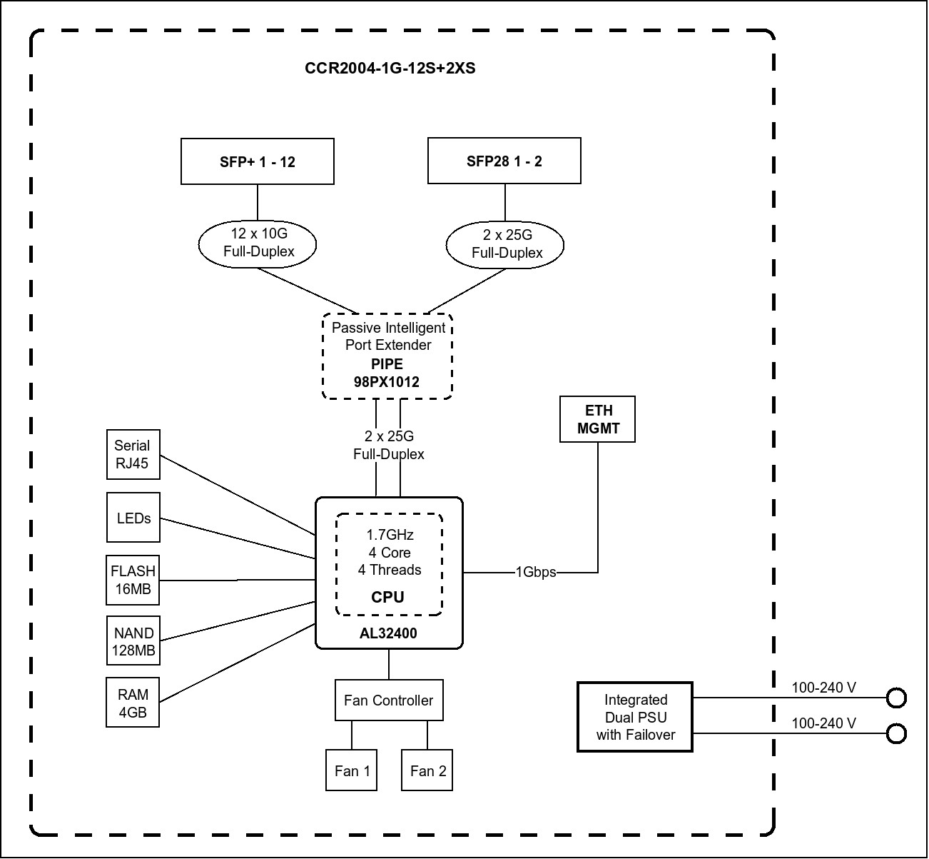
CCR2004-1G-12S+2XS

The Connectivity Router - your best companion when it comes to SFP, SFP+ and SFP28 management! 1, 10 and 25 Gbps ports in a single device to make your life easier.

ARM64
Quad-core CPU
ROS v7
SFP/SFP+
CCR2004-1G-12S+2XS
Product image
Product image
Product image
Product image thumbnail
Product image thumbnail
Product image thumbnail

The “Improvise. Adapt. Overcome.” mindset can be very helpful, but sometimes you simply need a device that works and solves the problem without additional tinkering. The CCR2004-1G-12S+2XS does just that – forget about all connectivity troubles and expand your setup in any way you please. This handy router features 12 x 10G SFP+ and 2 x 25G SFP28 ports.

CCR2004-1G-12S+2XS is our router with the most powerful single-core performance so far. It provides incredible results in single tunnel (up to 3.4 Gbps) and BGP feed processing.

Be prepared for anything: 10G, 40G and now 25G! Paired with such MikroTik multiport products as CRS317-1G-16S+RM, CRS312-4C+8XG-RM and CRS326-24S+2Q+RM, your networking setup will know no bounds. Performance-wise, CCR2004-1G-12S+2XS is on par with the renowned CCR1009/CCR1016 routers. And with dual redundant power supply you can forget about unexpected downtime! With its elaborate port configuration, the new CCR2004-1G-12S+2XS is the perfect addition to any professional networking arsenal – it will save you tons of time in some tricky situations! Size of RAM in RouterOS v7 4GB ECC

Specification

Specifications
  • Product code CCR2004-1G-12S+2XS
  • Suggested price $595.00
  • Architecture ARM 64bit
  • CPU AL32400
  • CPU core count 4
  • CPU nominal frequency 1700 MHz
  • CPU Threads count 4
  • Dimensions 443 x 224 x 44 mm
  • RouterOS license 6
  • Operating System RouterOS v7
  • Size of RAM 4 GB
  • Storage size 128 MB
  • Storage type NAND
  • MTBF Approximately 200'000 hours at 25C
  • Tested ambient temperature -20°C to 60°C
Powering
  • Number of AC inputs 2
  • AC input range 100-240
  • Max power consumption 60 W
  • Max power consumption without attachments 31 W
  • Cooling type 2 fans
Ethernet
  • 10/100/1000 Ethernet ports 1
Fiber
  • SFP+ ports 12
  • Number of 25G SFP28 ports 2
Peripherals
  • Serial console port RJ45
Other
  • CPU temperature monitor Yes
  • PCB temperature monitor Yes
  • Voltage Monitor Yes
Certification & Approvals
  • Certification CE, EAC, ROHS
  • IP 20
Included parts
Note
The device has an operating system preinstalled and licensed. No separate purchase is necessary and the product is ready to use. The device includes free software updates for the life of the product or a minimum of 5 years starting from date of purchase.
Ethernet test results
IPsec test results

Documents

Brochure

Read product brochure and find out about features and specification
.PDF
Brochure PDF first page

Download

Latest RouterOS stable release v7.20.6 download files for arm64 devices.
More in download page